Site Map
Products Consulting Services Technical Support Company Information Sales Information

SNMP Tools. SNMP Software Debugging and Testing.

SNMP Send/Receive utility (SRU) is very helpful for SNMP software developing, debugging and testing. It is also an excellent SNMP learning and investigative tool.

The utility has a simple and intuitive graphic user interface that helps saving time and avoiding time consuming programming when experiments are required. With its help a developer can create and send SNMP requests in a matter of seconds and analyze outgoing and incoming SNMP messages.

SNMP Send/Receive Utility

SRU replaces SNMP Sender and SNMP Tracer utilities. The key features of the utility are:
  • SNMP v1, v2c and v3 support
  • Advanced intuitive user interface
  • Flexible configuration of the SNMP messages to send
  • SNMP target transport and security parameters configuration
  • Local SNMP engine configuration
  • Enhanced encryption options: triple DES, AES-128, AES-192 and AES-256
  • Intuitive user friendly display of outgoing and incoming SNMP messages
  • Compiled MIB database used for decoding SNMP messages and specifying variable bindings for outgoing SNMP messages

SRU and SNMP Forwarder utility are using the same trace file format so captured SNMP messages can be saved to disk and subsequently loaded for offline analysis by both utilities.

snmp utility for snmp testing and snmp debugging

Top of the Page

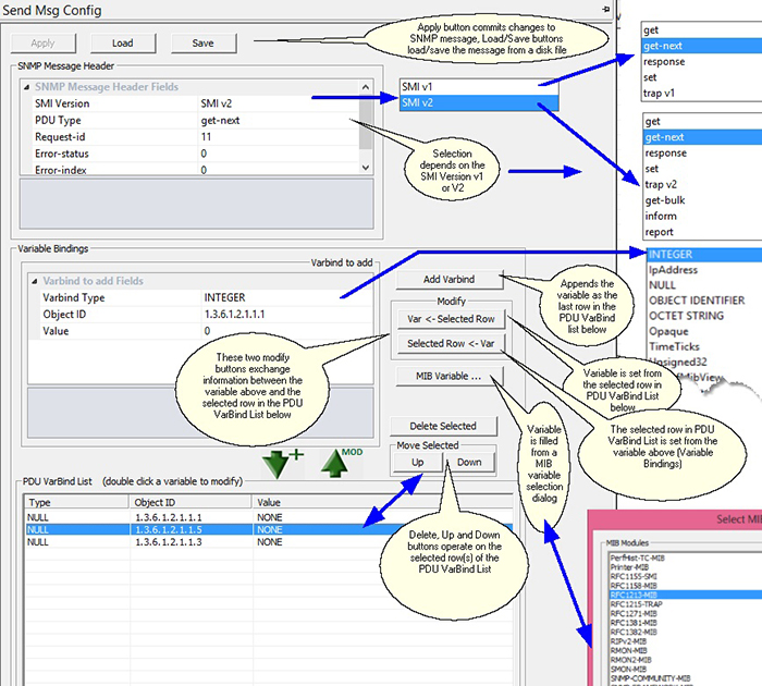
SNMP Message Configuration

Provides an easy way to construct SMI v1 (SNMP v1) and SMI v2 (SNMP v2c and v3) messages. The messages can then be sent to SNMP targets using SNMP v1, v2c or v3 protocol.

snmp utility saves time on prototyping and speeds up snmp development process

The MIB compiler database can be used to simplify including variables in the message varbind list and also decoding incoming and outgoing SNMP messages.

snmp MIB database can be used to simplify SNMP message construction

The SNMP messages can be saved to disk and then loaded. This feature can be used for building a set of tests especially useful for the regression testing.

The SNMP target configuration allows easily switch between SNMP targets with different transport and security parameters.

snmp target configuration

Top of the Page

The comprehensive summary and detail message field display alows to display SNMP message details: header fields and variable types, object identifiers and values even for encrypted SNMP v3 with properly configured security parameters.

Top of the Page Site Map

Copyright © 1996-2015 LogiSoft AR Ltd. All Rights Reserved.